18721107673
sql server创建一个oracle的链接服务器
------------------------------------------------
001-设置接口属性
查看高清图片方法:点击图片---右键---在新标签页中打开图片(或用360浏览器全屏看图)

------------------------------------------------
002-增加链接服务器
查看高清图片方法:点击图片---右键---在新标签页中打开图片(或用360浏览器全屏看图)

------------------------------------------------
003-设置安全性和用户密码
查看高清图片方法:点击图片---右键---在新标签页中打开图片(或用360浏览器全屏看图)

------------------------------------------------
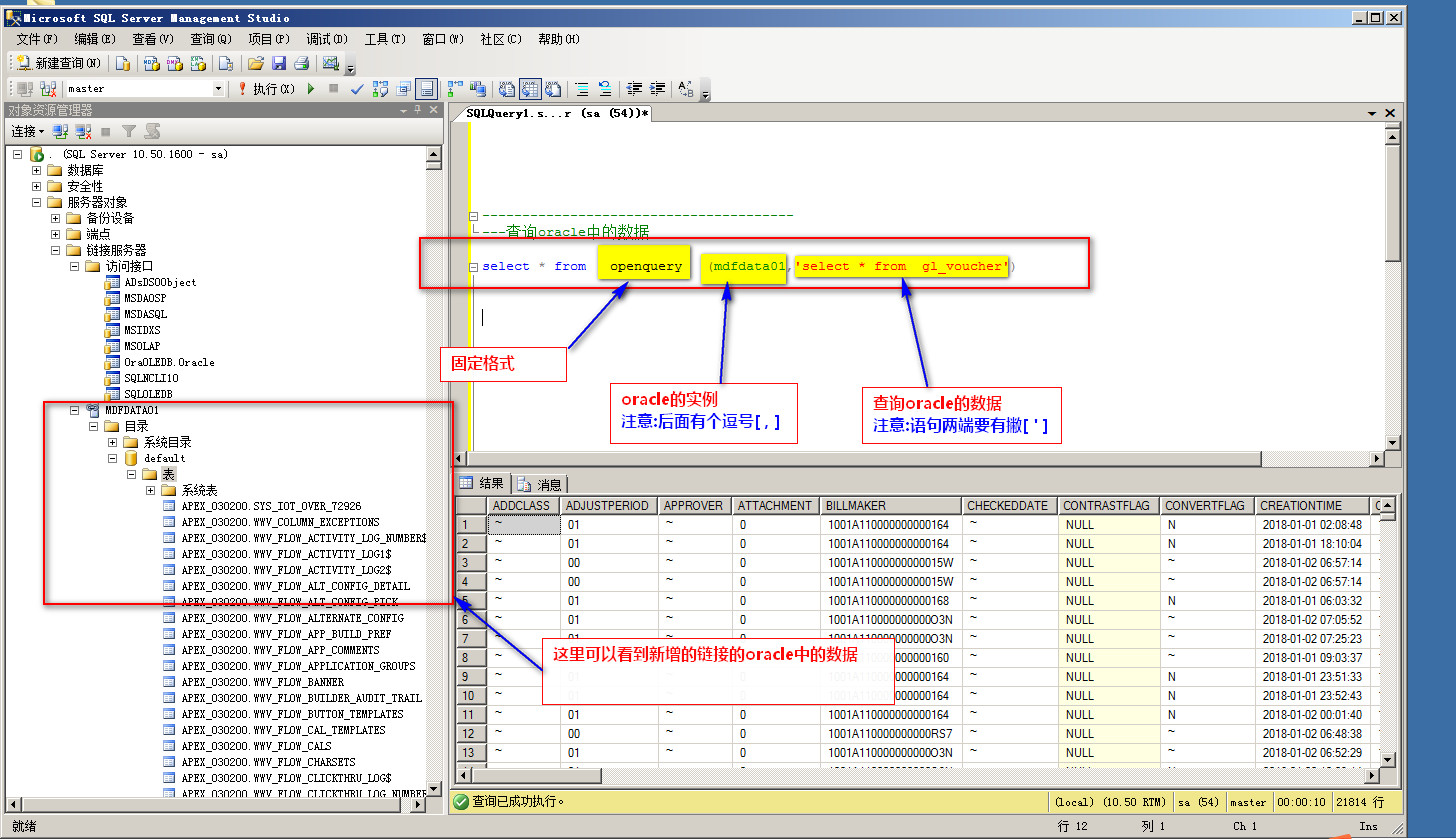
004-查询oracle的数据
查看高清图片方法:点击图片---右键---在新标签页中打开图片(或用360浏览器全屏看图)
select * from openquery ( mdfdata01, '
select * from gl_voucher
' )

------------------------------------------------
------------------------------------------------